複数のネットワークやPLCなどの一括管理・モニタリングなどにより、効率的なデバッグ対応を可能にしています。
![]()
![]()
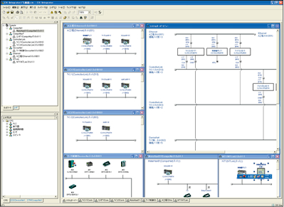
Ethernet・ControllerLinkなどのPLCネットワーク構成から、DeviceNet・CompoNetなどのフィールドネットワーク構成、さらに、表示器・シリアル機器のネットワークまで、複数のネットワーク構成を実機から一度に復元可能。操作時も、画面上からPLCやデバイスを選択し、そのプログラムやパラメータデータをパソコンに転送できるため、ミスなく、効率的に現場立ち上げやデバッグが行えます。
![]()
![]()
複数のPLCを1画面上に並べて、モニタすることができます。
これにより、PLC間におけるデータリンクのデバッグや、異なるPLCのI/Oモニタも容易に行えます。
![]()
![]()
複数のPLCにおけるI/Oモニタも、それぞれのPLCごとにモニタしたい接点やコイル、チャネルデータを選択して、一度にモニタできます。
また、チャネルデータのON/OFFをグラフィカルにモニタする「2進数モニタ」や「強制セット・リセット」機能も搭載。簡単操作で使用できます。
![]()
従来のデータトレースにおける機能や操作性を大幅に向上。サンプリングするアドレスのI/Oコメント表示や、変数での指定、選択した2点の計測時間の確認、トレース波形の重ね合わせ機能など、充実したデバッグ機能を備えました。さらに、CPU本体のトレースメモリにサンプリングしたデータを、任意のタイミングでPC内のファイルに保存することができ、長時間データのロギング機能としても利用できます。

![]()
実機のPLCがなくても、パソコンだけでプログラムのデバッグが行えるので、動作確認の工数が削減できます。対応プログラムも、ラダー言語だけでなく、SFC言語やST言語、FB部内のプログラムまで幅広い言語に対応。さらにプログラムのオンラインエディットや強制セット/リセットはもちろん、ブレークポイント設定やPLC異常発生シミュレータなど、より詳細なプログラムデバッグも行うことができます。

異常発生シミュレーション機能
実機PLCでは発生させにくい異常ケースも、簡単にデバッグ可能。デバッグ内容も保存できるため、テスト結果書としても活用できます。
![]()
![]()
FBとSFCのオンラインエディットは、プログラムのサイズ制限なく可能です。
© Copyright OMRON Corporation 1996 - 2026.
All Rights Reserved.

